
Un Wikipedia à la sauce Web3 ? Ce projet lève 40 millions de dollars
Une occasion en or – Le fonds d’investissement Andressen Horrowitz, plus connu sous le nom a16z, a récolté 40 millions de dollars lors d’une levée de fonds de série B pour le projet « Golden ». Parmi les différents investisseurs de cette procédure se trouvent des acteurs connus et influents de l’écosystème, mais aussi des personnalités bien diverses. Outre le fait que cet évènement (parmi tant d’autres) rappelle que le web3 ne disparaît pas avec la crise, il démontre l’intérêt porté aux réseaux d’informations.
Une plateforme d’information décentralisée ?
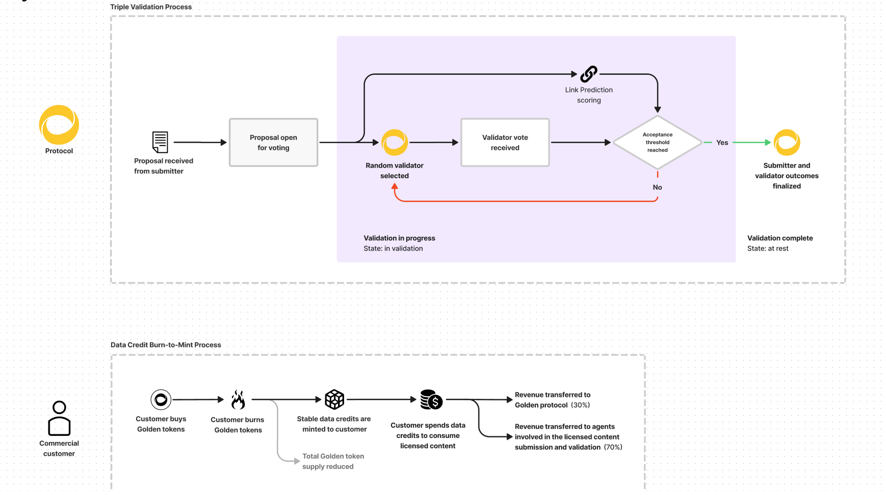
Golden est une société qui s’est donné pour but de créer « la » plateforme encyclopédique et d’information blockchainisée. Pour résumer grossièrement leur création, cela pourrait s’apparenter à un croisement entre Wikipédia et LinkedIn avec fonds de récompenses individuelles tokenisées.
Le protocole de Golden, actuellement en testnet, est construit de façon à ce que ses différents acteurs soient incités à transmettre des informations et surtout des informations fondamentalement véridiques. A la manière d’une transaction Ethereum par exemple, chaque ensemble de données envoyé sur Golden par un tiers est soumis à l’évaluation d’un validateur pour savoir si oui ou non légitimité il y a à cette nouvelle implémentation. Les fournisseurs de données sont alors récompensés si leur qualité d’informations est validée. A l’inverse, si leur geste est refusé car jugé inexact une sanction leur est imposée. Avant chaque tentative d’envoi de données, l’utilisateur doit verrouiller des tokens qui seront alors restitués ou non selon le jugement. A ce mécanisme vient s’ajouter un principe de réputation. Principe qui déterminera la fiabilité globale d’un acteur (profils individuels dissociables sous forme de NFT).


Le projet Golden fait finalement penser au projet TheGraph dans sa structure, qui est un peu son homologue dans le web3. L’objectif est de décentraliser totalement l’émission de données pour réaliser une œuvre commune immense. Comme pour Wikipédia bien avant Golden, le principe de sanction d’acteurs malveillants, peu fiables ou quelques fois seulement dissidents a déjà fait ses preuves en termes d’efficacité. Il faut dire qu’en effet comme le pense les fondateurs de Golden, les technologies et mécanismes du web3 sont parfaitement adaptés pour ce genre d’entreprise.
60 millions de $ pour Golden
Rapporté par une note de blog officielle de Golden le 3 octobre, l’entreprise a su réunir 40 millions de dollars lors d’une levée de fonds menée par le géant a16z. Golden voit donc son financement total s’élever à hauteur de 60 millions de dollars, ce qui lui laisse largement de quoi se développer sereinement.
Parmi les nombreux investisseurs de cette collecte de série B s’inclut un public de poids et varié. On retrouve notamment Raj Gokal le fondateur de Solana, Opensea Ventures, Michael Seibel le co-fondateur de Twitch et même Matt Bellamy le chanteur de Muse… Au total ce sont plus de 30 intéressés qui ont répondu présent à l’appel de Golden porté par le fonds d’investissement Andreessen Horowitz. D’ailleurs, a16z a même saisi l’occasion de s’impliquer dans le projet plus en profondeur puisque Marc Andreessen lui-même a désormais rejoint le conseil d’administration de Golden. Une présence qui semble bien loin d’être anodine et révèle des réels espoirs sur la place de Golden dans les prochaines années.
Golden semble cocher toutes les cases du projet web3 avec un réel cas d’usage. Le domaine du croisement de l’information n’attendait peut-être effectivement que de profiter des qualités de la blockchain. Ceci étant dit, le sujet a déjà été bien exploité avec succès notamment avec Wikipédia qui est une référence en la matière. À voir maintenant si l’incitation économique transcendera le sujet. Quoi qu’il en soit, fort est à parier que Golden voit les choses en très grand et vise de prendre une énorme place à l’avenir dans le paysage mainstream. Reste à voir si la censure sera au programme.